Schema Browser


Viewing column definitions for Tables is as simple as a couple of mouse clicks with the Schema Browser.

A filter is available to quickly find a Table or View. Wildcards (*) can be used to assist in finding desired results. Select a Table or View from the list to quickly navigate through the associated columns.

Query Editor


Dynamic SQL creation allows any user to create and learn SQL by using hotkeys to return Table and Column suggestions. Filters are available to quickly narrow focus to a limited number of results.

Andi allows for opening multiple Queries against one connection. Tabs will open for each Query Editor to easily navigate back and forth between Queries, and comments can be added to easily identify them for selection.

SQL Creator / Visualizer


Andi's Dynamic SQL Creator and Dynamic SQL Visualizer empower users of all skill levels to build and parse intelligent SQL Queries. This allows novice SQL users to quickly create, visualize, and modify statements without reliance on more Technical users. More experienced SQL users can eliminate wasted time and re-work spent writing lengthy and complex statements.

Query Results


Andi takes the complexity out of sorting and filtering high volumes of data so you can quickly find data of interest without using SQL. These “point and click” tools eliminate the need for executing complex statements that waste time and tax the database - immediately increasing productivity.

Multi-column sorting allows for single or multiple columns to sort in ascending or descending order (both Alpha and Numeric) with a simple mouse click.

Filter Designer


The Filter Designer provides user friendly, dynamic filtering for Query Results.

Dynamic Update


The ability to quickly and accurately update data - especially when time and precision is of utmost importance - is an invaluable tool to have in your tool set!

Andi's Dynamic Data Update tool allows users to quickly update a Result Set Rows Column data, without the necessity to write complex and risky SQL Update Statements. This not only saves precious time, but also allows users who do not have as much SQL knowledge to update data without the risk of human error.

Database Explorer


Users with no knowledge of your database structure can easily navigate complex data relationships through pre-defined Views using the Data Explorer. This means less time wasted on complex SQL, and more time focused on the data!

It is critical when navigating several layers of data and relationships to maintain business context of the data. The prompts, tabs, and titles that appear with the Database Explorer allow for viewing result sets, sorting, and filtering the data with ease without losing context.

XML Viewer


Andi’s unique viewers and user friendly design allows for working with complex data types (like XML) without crashing or failing.

XML is typically retrieved in a single line of text, which is time consuming and difficult to analyze. Andi’s unique XML Viewer allows any user (regardless of SQL knowledge) to easily access, view, and update critical data stored in XML. The XML Viewer formats and highlights XML, and intuitive searching tools are included.

By eliminating the complexities that are common when working with XML, Andi increases project and team productivity.

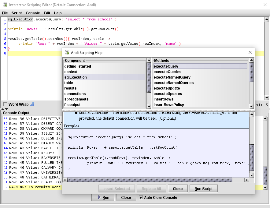
Integrated Scripting


Andi’s integrated scripting hides the complexity of accessing the database, spreadsheets, files, and more, while making it a powerful tool for the entire organization.

By allowing users to focus on business rules and quickly validate assumptions, IT resources are freed from creating complex and expensive programs (custom development).

Hundreds of ready to use examples are provided with scripting extension references and links to online tutorials. This allows for the knowledge and power of scripting to easily translate across the organization and automate processes and increase productivity - while decreasing the overall impact on IT.

Hundreds of ready to use samples

SQL Extensions


A tag language has been included which allows you to add parameters to your queries. When the SQL statement runs, prompts will automatically display, providing the user an opportunity to enter values for configured parameters.

An example would be a SQL statement, which will be changed before each run. Using tags avoids having to constantly modify the SQL statement. Once a SQL statement has been customized, you can then save it to a Custom Query Group and share it with other users.